Introduction
Welcome to IsoArcH! The IsoArcH schema is designed to support isotopic research in bioarchaeology, environmental and forensic sciences by providing a structured and comprehensive data model. This guide will help you understand the core components of the IsoArcH data model and how to get started.
Overview of the IsoArcH Data Model
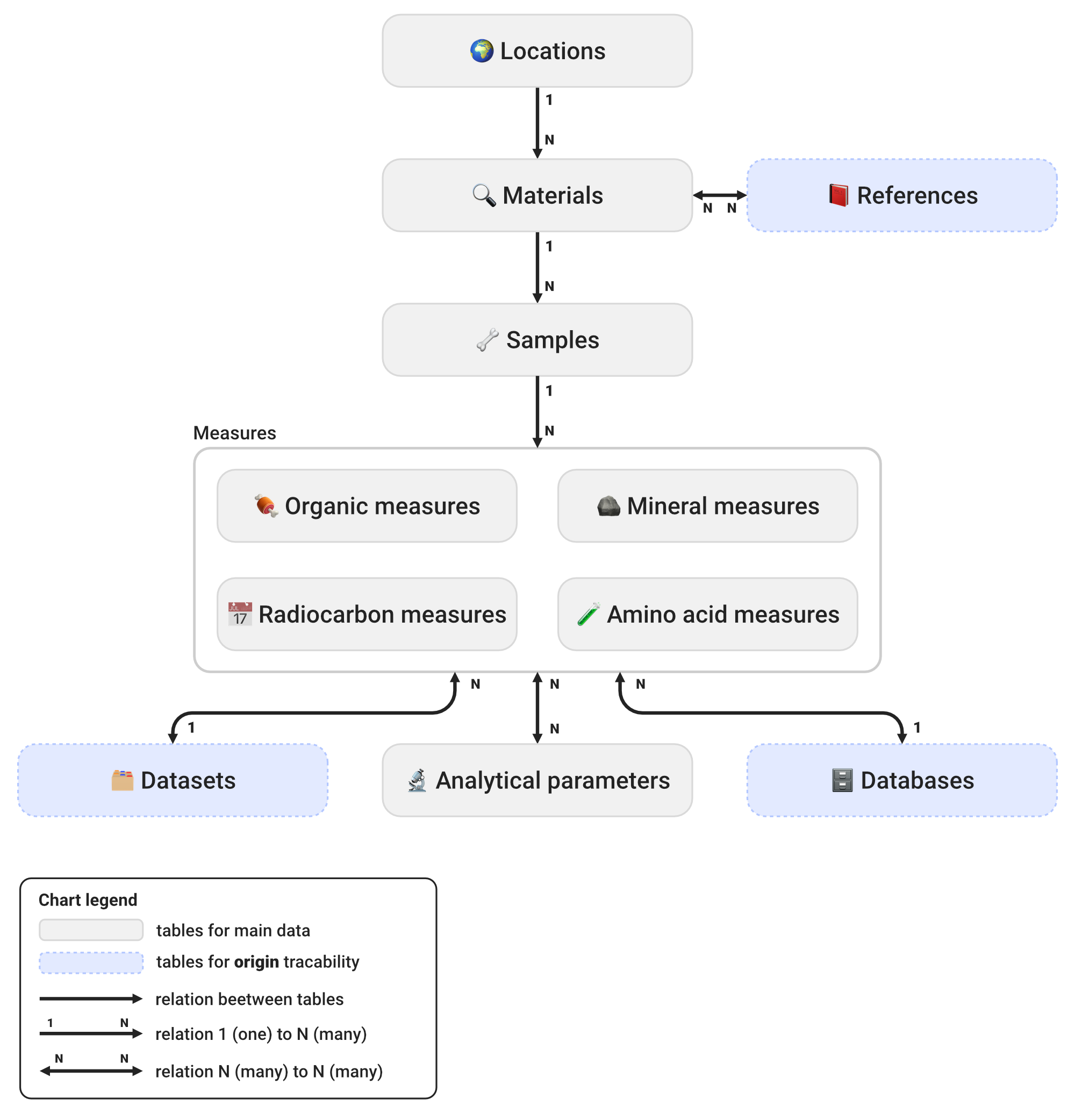
The IsoArcH data model is built to accommodate complex datasets. It captures a wide range of information, including metadata about research projects, details about the materials studied, specific sample, and analytical measurements. The database is structured into interconnected tables, ensuring that every piece of information is traceable and contextually linked.

Understanding the Relationships Between Tables
The IsoArcH data model relies on relational database principles, where each table is linked through unique identifiers. This structure ensures that you can trace every measurement back to its sample, material, location, and reference.
For example:
- A measurement in the Organic Measures table is linked to a specific sample via the sample_id.
- The sample itself is tied to its material through the material_id, which also connects it to a location and associated references.
These relationships allow you to explore your data holistically, making it possible to analyze patterns and draw meaningful conclusions.
All Tables
- References
- Datasets
- Databases
- Locations
- Materials
- Samples
- Organic measures
- Mineral measures
- Radiocarbon measures
- Analytical parameters
Download the Template
To simplify your data preparation, download one of the IsoArcH templates here. The template includes all required tables and fields to guide you through the process.
Submit your Dataset
Once your data is prepared, you can submit it to IsoArcH by sending it to contact@isoarch.org. Our team will review your submission to ensure data quality and consistency. If any issues are identified, we will contact you for clarification or adjustments before finalizing the upload. Once approved, your dataset will be assigned a Digital Object Identifier (DOI), ensuring it is permanently citable and accessible.